Схема объектов 1С (PlantUML)

0/5 ·
Создан: 27 декабря 2025 г. Обновлён: 23 марта 2026 г.

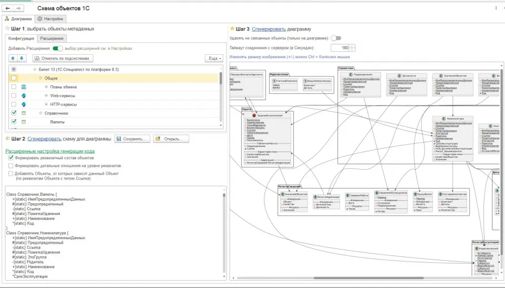
Визуализируйте взаимосвязи между объектами метаданных 1С в виде диаграмм с помощью PlantUML. Инструмент автоматически строит схемы зависимостей, анализируя реквизиты ссылочного типа, табличные части, измерения и ресурсы регистров.

В основе работы лежит интеграция с сервисом PlantUML.com: вы выбираете нужные объекты в 1С, а обработка формирует структуру данных и отправляет HTTP-запрос для построения графической схемы.

Ключевые возможности:

  • Группировка объектов по типам метаданных (справочники, документы, регистры).
  • Автоматическое определение типов реквизитов с визуальным обозначением (пиктограммы и цвета).
  • Экспорт и импорт схем в форматах .txt, .wsd, .pu, .puml, .plantuml, .iuml.
  • Функции очистки диаграммы от несвязанных элементов для улучшения читаемости.
  • Возможность автоматического поиска всех зависимых объектов для конкретного документа или справочника.

Обработка может быть запущена как внешний файл или интегрирована в конфигурации на БСП 3.1.7.448 и выше. Инструмент предназначен для разработчиков и архитекторов 1С, которым необходимо наглядно представить структуру метаданных, но требует осторожности при работе с большим количеством объектов во избежание перегрузки визуализации.

Другие материалы школы

П
Можно купить
186 ₽ 2 000 ₽ −91%

Презентация продукта и коммерциализация тиражных решений на 1С

infostart
У
Можно купить
94 ₽ 950 ₽ −90%

Управленческие альтернативы. Как сделать правильный выбор

infostart
1
Можно купить
108 ₽ 2 000 ₽ −95%

1С 8.3 Удобный отчет на СКД для пользователей

infostart
Обработка картинок для УТ 11 Можно купить
238 ₽ 1 000 ₽ −76%

Обработка картинок для УТ 11

infostart
И
Можно купить
98 ₽ 1 650 ₽ −94%

Инструментарий для программиста 1С

infostart
Печать двойных (старая/новая цена) ценников в 1С:Розница 2.2 Можно купить
544 ₽

Печать двойных (старая/новая цена) ценников в 1С:Розница 2.2

infostart
Р
Можно купить
152 ₽ 1 000 ₽ −85%

Работа с бинарными файлами, форматом ASN1 и криптографией в 1С8

infostart
А
Можно купить
140 ₽ 1 850 ₽ −92%

Анкеты для проведения обследования по подсистемам 1С:ERP

infostart
I
Можно купить
626 ₽ 12 500 ₽ −95%

INFOSTART EVENT 2022 Saint Petersburg

infostart
Универсальная загрузка из Excel Предзаказ
723 ₽ 2 000 ₽ −64%

Универсальная загрузка из Excel

infostart
Редактирование реквизитов номенклатуры в 1С: УТ 11.5, КА 2.5, ЕРП 2.5 Предзаказ
2 000 ₽

Редактирование реквизитов номенклатуры в 1С: УТ 11.5, КА 2.5, ЕРП 2.5

infostart
0 · 0 отзывов

Отзывов пока нет. Будьте первым!

Ещё интересные курсы

Автоматическая обработка прайс-листов для OpenCart Можно купить
302 ₽ 1 700 ₽ −82%

Автоматическая обработка прайс-листов для OpenCart

uCloud - File Hosting Script Можно купить
300 ₽ 2 800 ₽ −89%

uCloud - File Hosting Script

Codecanyon
База всех доменов с дополнительными полями Можно купить
974 ₽ 6 700 ₽ −85%

База всех доменов с дополнительными полями

А
Можно купить
105 ₽ 1 090 ₽ −90%

Алгоритмическая торговля на Форекс с помощью Python: создайте бот-сетку

Maneesha S. Nirman
Обработка-помощник для СУБД-разработчиков и интеграторов Можно купить
109 ₽ 1 350 ₽ −92%

Обработка-помощник для СУБД-разработчиков и интеграторов

infostart
1С: Управление торговлей (ред. 11.5). Логистика Предзаказ
1 233 ₽ 20 650 ₽ −94%

1С: Управление торговлей (ред. 11.5). Логистика

Елена Гречко
Программирование SAP ABAP для начинающих — онлайн-обучение Сбор взносов
180 ₽ 1 800 ₽ −90%

Программирование SAP ABAP для начинающих — онлайн-обучение

Питер Моксон