Обработка-помощник для СУБД-разработчиков и интеграторов

0/5 ·
Создан: 25 сентября 2023 г. Обновлён: 23 марта 2026 г.

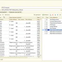
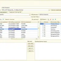
Работа с данными 1С напрямую на уровне СУБД часто становится необходимостью при сложной интеграции или привлечении сторонних специалистов, не владеющих 1С-платформой. Этот инструмент помогает организовать взаимодействие с базой данных 1С без использования штатных механизмов платформы. Разработка ориентирована на сценарии, где 1С выступает как источник данных, а также на случаи, когда разработка ведется специалистами по классическим базам данных, которым требуется наглядная структура хранения таблиц для эффективного выполнения интеграционных задач.

Автор
Инструменты

Другие материалы школы

В
Можно купить
144 ₽ 4 550 ₽ −97%

Вебинары по 1С:Документообороту

infostart
У
Можно купить
94 ₽ 950 ₽ −90%

Управленческие альтернативы. Как сделать правильный выбор

infostart
О
Можно купить
80 ₽ 1 500 ₽ −95%

Обработка для анализа трехэтажных запросов в 1С

infostart
Р
Можно купить
184 ₽ 2 950 ₽ −94%

Ручной контроль обмена через планы обмена в 1С 8.3

infostart
П
Можно купить
132 ₽ 2 500 ₽ −95%

Печатная форма многофункциональная для быстрой разработки на шаблонах

infostart
Т
Можно купить
120 ₽ 2 500 ₽ −95%

Точно вместо срочно. Технология управленческого мышления

infostart
Ш
Можно купить
88 ₽ 1 800 ₽ −95%

Шаблоны и решения для 1С

infostart
И
Можно купить
110 ₽ 1 500 ₽ −93%

Инструментарий для программиста 1С. Часть 9

infostart
Консоль Внедренца Можно купить
80 ₽ 600 ₽ −87%

Консоль Внедренца

infostart
Инструментарий в помощь программисту Можно купить
246 ₽ 500 ₽ −51%

Инструментарий в помощь программисту

infostart
INFOSTART EVENT 2021 Москва Можно купить
464 ₽ 11 500 ₽ −96%

INFOSTART EVENT 2021 Москва

infostart
Р
Можно купить
138 ₽ 1 110 ₽ −88%

Распознавание текста в 1С

infostart
0 · 0 отзывов

Отзывов пока нет. Будьте первым!

Ещё интересные курсы

М
Можно купить
982 ₽ 24 750 ₽ −96%

М20465C: Проектирование решений на основе баз данных SQL Server 2014

Специалист
Робот-помощник Тейк и Стоп Можно купить
154 ₽ 3 270 ₽ −95%

Робот-помощник Тейк и Стоп

StopProfit
WP Real Media Library Можно купить
110 ₽ 1 620 ₽ −93%

WP Real Media Library

П
Можно купить
158 ₽ 3 000 ₽ −95%
2.0

Переход с 1С:УПП на 1С:ERP

NFP
Разработка отчетов в 1С. Система компоновка данных Можно купить
208 ₽ 6 700 ₽ −97%

Разработка отчетов в 1С. Система компоновка данных

Иван Гордынец
W
Можно купить
400 ₽ 6 500 ₽ −94%

wpDataTables — плагин таблиц и графиков для WordPress

wpDataTables
З
Предзаказ
3 000 ₽

Загрузка цен из файла Excel в документ Установка цен номенклатуры

infostart
Бизнес-аналитика в Microsoft Excel. Уровень 1+2. Профессионал Предзаказ
2 610 ₽ 28 600 ₽ −91%

Бизнес-аналитика в Microsoft Excel. Уровень 1+2. Профессионал

Алексей Козлов
Резервное копирование SQL в .dt Предзаказ
529 ₽ 3 600 ₽ −85%

Резервное копирование SQL в .dt

infostart.ru