База городов, районов, улиц и станций метро России

0/5 ·
Создан: 17 июля 2019 г. Обновлён: 26 марта 2026 г.

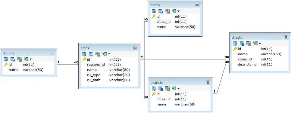
Готовая структура данных для проектов, требующих детальной географической привязки, включая населенные пункты, административное деление и транспортные узлы. Материал представляет собой дамп базы данных MySQL, аналогичный тому, который используется на крупных досках объявлений федерального масштаба. Набор включает 85 регионов, более 159 тысяч населенных пунктов всех типов, а также справочники районов, улиц и станций метро. База актуализирована с учетом Республики Крым и подходит для интеграции в порталы недвижимости, сервисы доставки и логистические системы.

0 · 0 отзывов

Отзывов пока нет. Будьте первым!

Ещё интересные курсы

Д
Можно купить
546 ₽ 4 800 ₽ −89%

Детские Дни Рождения

WpAlter - настройка и кастомизация админки WordPress Можно купить
80 ₽ 1 600 ₽ −95%

WpAlter - настройка и кастомизация админки WordPress

История итальянской моды. Часть 2. Мода, стиль и образ жизни 1950-х годов Можно купить
90 ₽ 650 ₽ −86%

История итальянской моды. Часть 2. Мода, стиль и образ жизни 1950-х годов

Татьяна Быковская
К
Можно купить
1 076 ₽ 32 700 ₽ −97%

Как снизить налоги, защитить активы и повысить эффективность бизнеса

Владимир Туров
Пуловер резинкой с японским плечом Simon Предзаказ
258 ₽

Пуловер резинкой с японским плечом Simon

cozyknits
Установление требований кредиторов Предзаказ
3 319 ₽ 10 900 ₽ −70%

Установление требований кредиторов

Илья Шевченко
Золотное шитье и сажение по бели Можно купить
834 ₽ 950 ₽ −12%

Золотное шитье и сажение по бели

Вера Игонина